U27110
Descrizione 'Alt text' Immagine articolo
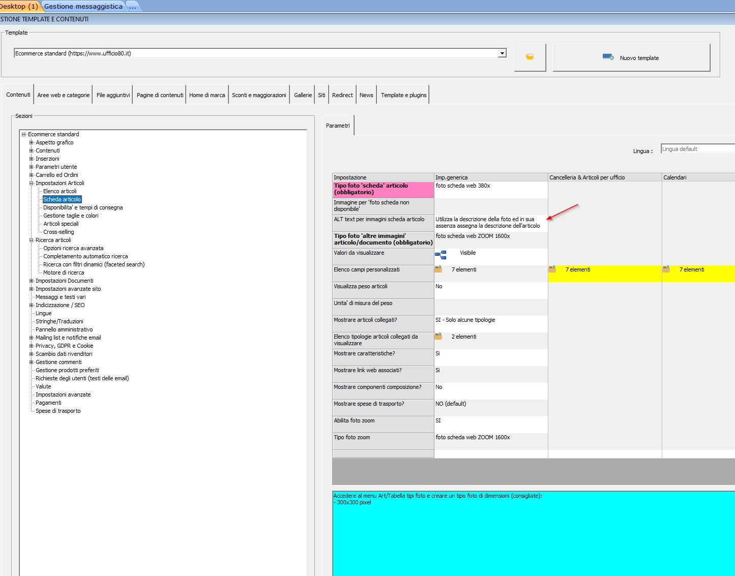
Buongiorno ho attivato l'opzione "Utilizza la descrizione della foto ed in sua assenza assegna la descrizione dell'articolo" per quanto riguarda la descrizione ALT TEXT dell'immagine articolo. (allegato 1.jpg) Ho inserito la descrizione nella foto dell'articolo (allegato 2.jpg), eseguito varie sincronizzazioni complete, ma nell'html visualizzo come ALT TEXT ancora la descrizione dell'articolo invece della 'descrizione immagine articolo' (sia nella scheda articolo, sia nell'elenco articoli) (allegato 3.jpg)
La stessa opzione ALT TEXT è stata attivata per per le immagini assegnate alle categorie e in quel caso funziona correttamente.
 
|