U0
06/10/2014 16:09
Campo libero:
|
U0
Modulo: eBay gateway -Maggior controllo per evitare la creazione di inserzioni duplicate
|
U0
06/10/2014 16:33
Campo libero:
|
U0
Modulo: Fatturazione elettronica -Aggiunto supporto per nuovo campo CAUSALE
|
U0
07/10/2014 09:22
Campo libero:
|
U0
Modulo: Tabella magazzini -Possibilita' di personalizzare l'ordinamento dei magazzini
|
U0
07/10/2014 12:01
Campo libero:
|
U0
Modulo: Magazzino - Gestione scorte minime -Nuovo tipo di elaborazione sulla lista articoli per impostare la scorta minima in maniera massiva su una serie di articoli
|
U0
07/10/2014 23:58
Campo libero:
|
U0
Modulo: Solleciti di pagamento -Maggior controllo sul filtro per data predefinito
|
U0
08/10/2014 12:26
Campo libero:
|
U0
Modulo: Autorizzazioni utente -In ambienti terminal server/multiutente e' possibile inibire l'accesso al file system per alcuni operatori, cosi' da aumentare il livello di sicurezza del server. In particolare attivando questa opzione viene disattivata qualsiasi funzionalita' all'interno di Ready Pro che consente di caricare o salvare file da disco

|
U0
10/11/2014 15:51
Campo libero:
|
U0
Modulo: Esportazione dati -Possibilita' di creare filtri di esportazione personalizzati per il corpo documenti Maggiori informazioni in questa sezione del manuale: http://help.readypro.it/manual.php/it/1417/esportazione-corpo-dei-documenti
|
U0
10/11/2014 18:11
Campo libero:
|
U0
Modulo: Esportazione dati -Possibilita' di creare script di post-processing per effettuare elaborazioni a fine esportazione Maggiori informazioni su : http://help.readypro.it/manual.php/it/1418/utilizzo-di-script-per-l-elaborazione-di-file-dopo-l-esportazione
|
U0
19/11/2014 12:02
Campo libero:
|
U0
Modulo: Report editor -Possibilita' di stampare immagini direttamente all'interno del corpo dei documenti Rif. http://help.readypro.it/manual.php/it/1421/stampa-di-immagini-nel-corpo-dei-documenti
|
U0
21/11/2014 15:58
Campo libero:
|
U0
Modulo: Markplace ePrice -Supporto per nuovo markplace ePrice (da attivare tramite plugin separato) http://help.readypro.it/manual.php/it/1416/eprice
|
U0
23/11/2014 18:35
Campo libero:
|
U0
Modulo: Marketplace Amazon -Interfacciamento diretto senza piu' necessita' del gateway Java esterno -Aggiornamento automatico stato, titolo e prezzo pubblicato all'apertura delle schede dettaglio inserzione -Possibilita' di associare le inserzioni agli articoli di magazzino anche senza una corrispondenza diretta con il codice SKU -Visualizzazione dei prezzi di vendita dei competitor
|
U0
24/11/2014 11:46
Campo libero:
|
U0
Modulo: Spese di trasporto ed incasso E' possibile configurare un set di spese predefinito cosi' da evitare che venga richiesto ad ogni ricalcolo spese sui documenti
|
U0
27/11/2014 18:58
Campo libero:
|
U0
Modulo: eBay gateway -Supporto per inserzioni con prezzo di listino STP (solo per venditori autorizzati da eBay all'utilizzo di questo tipo di servizio) http://help.readypro.it/manual.php/it/1433/ebay-prezzo-di-listino-barrato-stp-strike-through-pricing
|
U0
09/12/2014 16:20
Campo libero:
|
U0
Ready Pro v16.12.7 Modulo : eBay gateway -Wizard per la creazione di inserzioni multiple con titolo diverso, partendo da uno stesso articolo Una descrizione dettagliata della funzionalita' e' disponibile sul manuale : http://help.readypro.it/manual.php/it/2385/creazione-di-inserzioni-multiple-partendo-da-uno-stesso-articolo
|
U0
15/12/2014 21:14
Campo libero:
|
U0
Ready Pro V16.12.11 Modulo : Statistiche ordini web -Nuovi filtri per le statistiche ordini web
|
U0
15/12/2014 21:24
Campo libero:
|
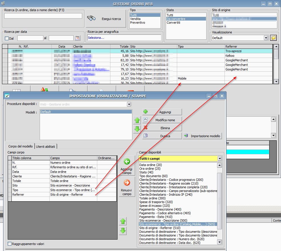
U0
Ready Pro V16.12.11 Modulo: Ordini web -Nuovi campi che consentono di identificare se un cliente e' arrivato ad effettuare un ordine web partendo da un comparatore prezzi, e se l'ordine e' stato inoltrato tramite sito MOBILE oppure tramite CATALOG (plugin scambio dati rivenditori)
|
U0
15/12/2014 21:29
Campo libero:
|
U0
Ready Pro V16.12.11 Modulo: Fatturazione elettronica -Nuovo campo RIFERIMENTO AMMINISTRAZIONE utilizzabile per fatture elettroniche da emettere verso INAIL Rif. http://www.inail.it/internet/default/INAILincasodi/Fatturazioneelettronica/index.html
|
U0
11/01/2015 11:23
Campo libero:
|
U0
Ready Pro 16.12.20 Modulo: Operazioni eseguite -Nuova elaborazione per eliminare le operazioni massivamente
|
U0
11/01/2015 11:24
Campo libero:
|
U0
Ready Pro 16.12.20 Modulo: Operazioni da eseguire -Nuova elaborazione per eliminare le operazioni massivamente
|
U0
11/01/2015 11:28
Campo libero:
|
U0
Ready Pro 16.12.20 Modulo: Amazon -Possibilita' di calcolare i tempi di spedizione tramite script personalizzato
|
U0
11/01/2015 11:30
Campo libero:
|
U0
Ready Pro 16.12.20 Modulo: Amazon -Maggior controllo sui file di aggiornamento inviati e sui rapporti d responso ricevuti da Amazon
|
U0
11/01/2015 11:35
Campo libero:
|
U0
Ready Pro 16.12.20 Modulo: Amazon -Aggiornamento automatico del catalogo successivamente alle fasi di creazione/aggiornamento
|
U0
11/01/2015 15:19
Campo libero:
|
U0
Ready Pro 16.12.20 Modulo: Amazon -Funzionalita' di relist per le inserzioni chiuse o in errore di pubblicazione

|
U0
21/01/2015 16:05
Campo libero:
|
U0
Ready Pro 16.12.26 -Nuovo filtro di ricerca per identificare piu' rapidamente i campi utilizzabili sulle visualizzazioni
|