Questo sito usa i cookie per fornirti un'esperienza migliore. Cliccando su "Accetta" saranno attivate tutte le categorie di cookie. Per decidere quali accettare, cliccare invece su "Personalizza". Per maggiori informazioni è possibile consultare la pagina Cookie policy.
Procedura: Gestione messaggistica Se nella sessione di lavoro viene inviata una email o un messaggio SMS, e la procedura di gestione messaggistica e' chiusa (e quindi l'invio non potrebbe avvenire immediatamente) viene visualizzato un messaggio che propone di avviare la procedura di gestisone messaggistica Nel caso di email inviate in modo automatizzato da script o procedure automatiche l'avvio avviene invece automaticamente, senza visualizzare nessun tipo di requester
U521027/11/2025 15:44Campo libero:
U5210
Procedura: Desktop avanzato - Possibilita' di visualizzare le icone del desktop avanzato in una versione ingrandita (attivabile tramite una specifica opzione da FILE / IMPOSTAZIONI GRAFICHE)
U521001/12/2025 09:27Campo libero:
U5210
Procedura: Distinte vettori -Filtro per stato distinta
U521002/12/2025 12:52Campo libero:
U5210
Modulo: SQL - Per chi utilizza database Microsoft SQL Server in versione EXPRESS viene visualizzato un messaggio se la dimensione del database e' oltre i 9Gb, e quindi si avvicina ai 10Gb massimi consentiti da MSSQL Express
U521006/12/2025 17:04Campo libero:
U5210
Modulo: Ecommerce Ready Pro - Sulle pagine di contenuti è ora possibile gestire delle pagine di tipo "Bozza" che sono pagine che sono utilizzabili per test o comunque per verificare delle modifiche. Queste pagine sono raggiungibili richiamando manualmente l'URL assegnato alla pagina (che dovrà essere diverso dall'URL delle pagine indicate come "Attive")
Le pagine che in precedenza erano indicate come "Bozza" (perchè questa opzione in realtà era già presente) ora saranno invece visibili come "Disattivata" (in quanto comunque in precedenza anche se erano denominate "Bozza" erano di fatto pagine non attive e non utilizzabili in alcun modo)
U521016/12/2025 17:54Campo libero:
U5210
Procedura: Anagrafica articoli - Su duplicazione anagrafica articoli è ora disponibile una opzione specifica per decidere se duplicare anche i campi della sezione "Peso e dimensioni"
U521022/12/2025 13:22Campo libero:
U5210
Procedura: Documenti di magazzino - Possibilità di personalizzare il margine minimo sotto il quale mostrare un avviso di vendita sottocosto
U521005/01/2026 16:15Campo libero:
U5210
Plugin: Gestione ordini MediaWorld / MediaMarkt - Aggiornato campo per gestione partita IVA / codice fiscale sugli ordini (nuovo campo che sarà disponibile da fine gennaio 2026, in base alle nuove specifiche tecniche)
U521012/01/2026 12:28Campo libero:
U5210
Procedura : Valorizzazione di magazzino Possibilità di valorizzare anche i magazzini calcolati
U521012/01/2026 13:38Campo libero:
U5210
Procedura: Composizioni - Sui documenti e' possibile aggiungere le composizioni esplose con i singoli articoli, anche aggiungendo una linea descrittiva di testata (con codice e descrizione della composizione)
U521019/01/2026 16:34Campo libero:
U5210
Modulo : Mailing e messaggistica - Integrazione con Telegram per l'invio delle notifiche di sistema (NON per l'invio di messaggi ai clienti)
U521009/02/2026 13:16Campo libero:
U5210
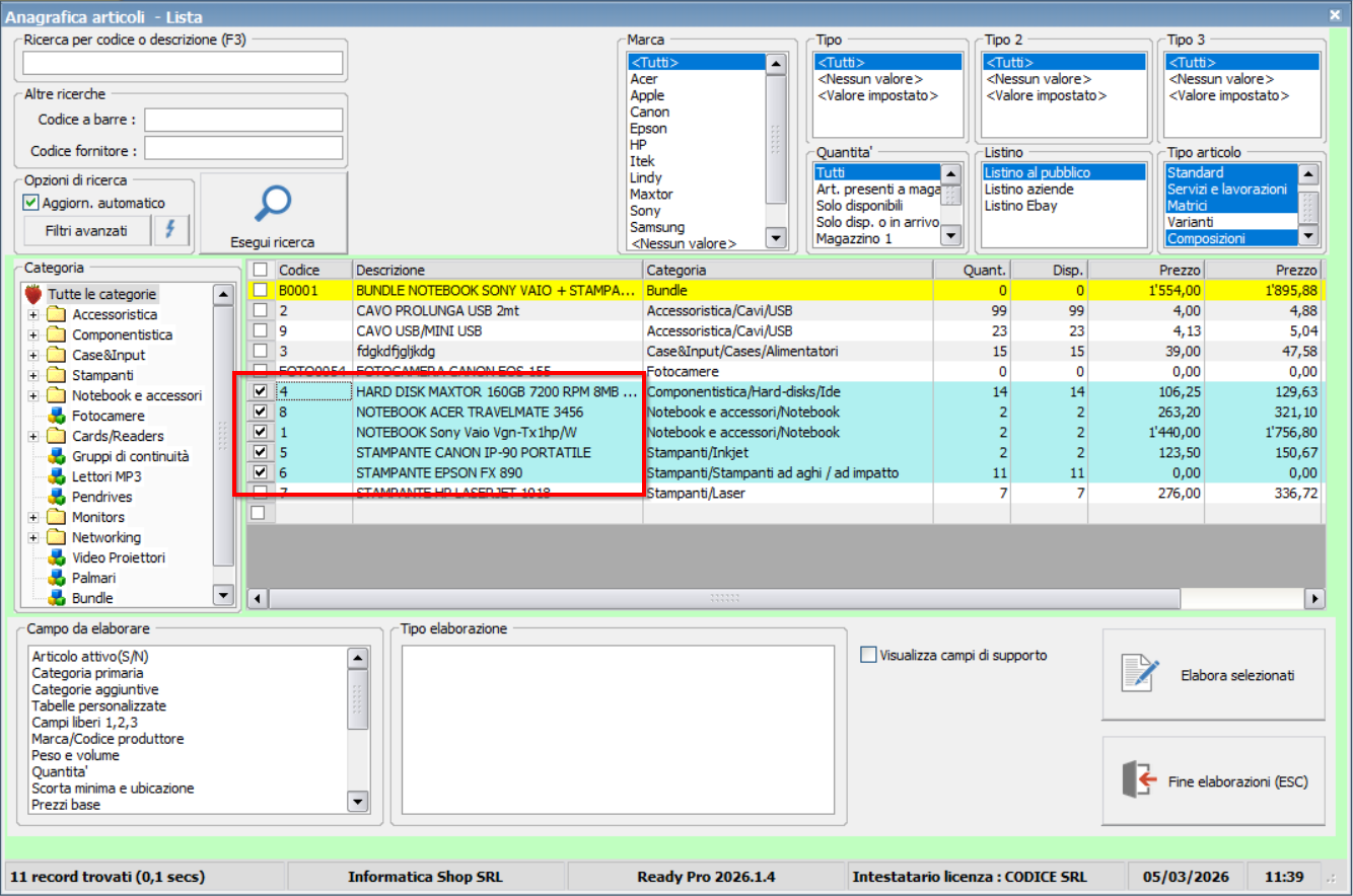
Griglie di elaborazione su Ready Pro - Sulle griglie con l'opzione di spunta/checkbox sulla colonna di sinistra è pra possibile selezionare piu' righe, come da standard Windows, facendo click sulla riga finale di selezione e tenendo premuto il tasto SHIFT sulla tastiera
U521024/02/2026 18:56Campo libero:
U5210
Procedura : Esportazione dati - Nuovi filtri di esportazione per corpo dei documenti
U521024/02/2026 19:39Campo libero:
U5210
Modulo: eBay - Nuova procedura per la gestione delle campagne eBay direttamente da Ready Pro
Procedura : Agenda - E' ora possibile gestire più agende per uno stesso operatore, ed è possibile decidere con quali operatori condividere ogni agenda
- Per impostazione predefinita, al momento dell'aggiornamento, ogni operatore vedrà solo la propria agenda e dovrà autorizzare esplicitamente la possibilità di accesso da parte degli altri operatori
Nella videoguida seguente viene spiegato come avviene la migrazione delle agende gestite con le vecchie versioni (fino alla versione 2025.9.x) alle nuova gestione delle agende presente sulle versioni 2025.x
U521005/03/2026 15:01Campo libero:
U5210
Procedura : Ordini clienti - E' stato sostituito lo slider che consentiva la ricerca degli articoli in base alla disponibilita' con un menu a tendina standard